当前位置:金年会jinnian >热点新闻 >新技术
SOLIDWORKS 2020 PDM 数据管理十大新增功能
1、给予更强大的 SOLIDWORKS PDM 浏览体验
• 浏览“PDM 项目”、“材料明细表”、“使用位置”和“包含”选项卡,同时异步加载文件数据。
• 到达所需位置后,即可立即查看所需信息。
优势:更快地浏览 PDM 库,因为不再需要等待加载所有数据。
2、给予配备高级功能的增强型搜索界面
• 直接从 Windows 资源浏览器快速开始搜索,无需打开其他窗口。
• 结合利用多个操作数,例如粗体和铁 | 螺钉 | 铜,同时搜索多个变量。
优势:更快速、更轻松地优化搜索并查找正确的产品数据。
3、子引用状态条件
• 根据直接子引用的状态定义条件,以控制 SOLIDWORKS ®PDM Professional 中的父文件转换。
• 如果子引用与指定条件不匹配,则阻止父文件在工作流程中移动。例如,如果子图仍处于“正在开发中”,则不能将其PDF 转换为“已批准”状态。
优势:根据父状态与子状态之间的关系,创建更精确的产品工作流程。
4、SOLIDWORKS PDM WEB2 的材料明细表选项卡
• 在 SOLIDWORKS PDM Professional Web2 中以只读视图形式访问计算的材料明细表、焊件材料明细表、焊件切割清单和SOLIDWORKS 材料明细表。
优势:使用响应式设计技术,顺利获得任意设备查看材料明细表,不论其屏幕布局如何。
5、在 SOLIDWORKS PDM WEB2 中下载的文件列表
• 使用“随参考资料下载”后,查看要在 SOLIDWORKS PDM Professional Web2 中下载的文件列表。
• 查看表格中的文件列表,您可以在“随参考资料下载”用户界面中自定义列。
优势:在开始大规模下载之前,检查您的文件,以确定它们是否包含所需的数据,从而节省时间。
6、SOLIDWORKS MANAGE 全 WEB 客户端
• 使用全 Web 客户端在 SOLIDWORKS PDM 中查看和处理文件数据。
• 使用新的“主页”和“项目”模块。
优势:远程使用 SOLIDWORKS PDM 桌面客户端的所有功能,并享受更卓越的用户体验。
7、SOLIDWORKS MANAGE OUTLOOK 集成
• 将您的 Microsoft Outlook 电子邮件直接保存到 SOLIDWORKS管理记录中。
• 根据电子邮件中的数据创建新记录,例如案例。
优势:轻松将重要的电子邮件数据直接集成到 SOLIDWORKS Manage中。
8、SOLIDWORKS MANAGE 子进程
• 顺利获得一个进程发送多个记录时,将一些受影响的品项移至另一个连接的子进程,以提高灵活性。
• 子进程将保留父进程的历史记录。
优势:在处理一个进程中多个受影响的品项时,让您的工作流程变得顺畅,提高灵活性。
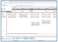
9、SOLIDWORKS MANAGE 项目管理
• 使用增强的图表工具,创建网络图和 PERT 图表。
• 使用新的容量规划工具,即时分析用户的工作负荷。
优势:更有效地管理您的项目和用户工作负荷。
10、SOLIDWORKS MANAGE DASHBOARD VIEWER
• 使用新的 Dashboard Viewer 应用程序,在社区监视器上持续显示关键的仪表板。
• 以全屏模式显示控制面板,以提高可见性。控制面板将定期更新。
优势:以易于访问且最新的格式向所有相关人员给予相关信息。
